Newly Update CCNP and CCIE Enterprise Core ENCOR 350-401 Real Questions

Newly Update CCNP and CCIE Enterprise Core ENCOR 350-401 Real Questions

FreeTestShare is the place to go if you want to acquire all of the Cisco 350-401 questions and answers. We have prepared new CCNP and CCIE Enterprise Core ENCOR 350-401 Real Questions to assist you in properly preparing for the 350-401 test. Studying CCNP and CCIE Enterprise Core ENCOR 350-401 Real Questions ensuring that you pass the exam on your first attempt. FreeTestShare experts spent a lot of time and energy researching Cisco 350-401 exam objectives to collect the most recent practice questions. We guarantee that you will have a better understanding of the 350-401 exam topics and patterns and pass your exam easily.

Try these 350-401 practice test questions to see if you are ready for the real exam.

Page 1 of 16

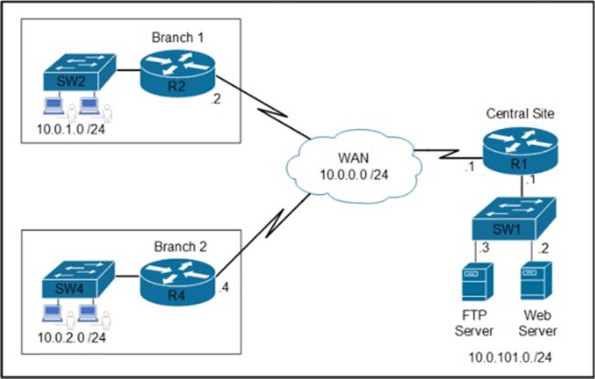
1. Refer to the exhibit.





Which set of commands on router r R1 Allow deterministic translation of private hosts PC1, PC2, and PC3 to addresses in the public space?

A)





B)





C)





D)



2. Which JSON syntax is valid?

3. A network engineer is configuring OSPF on a router. The engineer wants to prevent having a route to 177.16.0.0/16 learned via OSPF. In the routing table and configures a prefix list using the command ip prefix-list OFFICE seq S deny 172.16.0.0/16.

Winch two identical configuration commands must be applied to accomplish the goal? (Choose two.)

4. Which element enables communication between guest VMs within a virtualized environment?

5. How does the RIB differ from the FIB?

6. DRAG DROP

Drag and drop the characteristics from the left onto the orchestration tools that they describe on the right.



7. Refer to the exhibit.





What is the Json syntax that is formed from the data?

8. An engineer must create an EEM script to enable OSPF debugging in the event the OSPF neighborship goes down.

Which script must the engineer apply?



9. A customer has recently implemented a new wireless infrastructure using WLC-5520 at a site directly next to a large commercial airport. Users report that they intermittently lose WI-FI connectivity, and troubleshooting reveals it is due to frequent channel changes.

Which two actions fix this issue? (Choose two)

10. Which TCP setting is tuned to minimize the risk of fragmentation on a GRE/IP tunnel?


 

Share this post

Leave a Reply

Your email address will not be published. Required fields are marked *