Update 350-401 ENCOR Dumps For Your CCNP Enterprise Certification

Update 350-401 ENCOR Dumps For Your CCNP Enterprise Certification

Do you want to be able to pass the Cisco 350-401 ENCOR test with flying colors? To pass your Cisco 350-401 test, the best method is to challenge and improve your knowledge. We recommend that you prepare with FreeTestShare 350-401 ENCOR Dumps to test your knowledge and identify areas for development using genuine exam format. 350-401 ENCOR Dumps are exactly the right study tools that contain actual exam questions and answers to help you pass the CCNP Enterprise 350-401 exam on the first try!

You can use the following 350-401 practice exam to determine your level of preparation.

Page 1 of 15

1. Which benefit is offered by a cloud infrastructure deployment but is lacking in an on-premises deployment?

2. DRAG DROP

Drag and drop the descriptions from the left onto the routing protocol they describe on the right.



3. Refer to the exhibit.





The network administrator must be able to perform configuration changes when all the RADIUS servers are unreachable .

Which configuration allows all commands to be authorized if the user has successfully authenticated?

4. DRAG DROP

Drag and drop the characteristics from the left onto the routing protocols they describe on the right.



5. Which solution do laaS service providers use to extend a Layer 2 segment across a Layer 3 network?

6. Refer to the exhibit.





Clients report that they cannot connect to this SSID using the provided PSK .

Which action will resolve this issue?

7. Which two threats does AMP4E have the ability to block? (Choose two.)

8. DRAG DROP

Drag and drop the automation characteristics from the left onto the appropriate tools on the right.



9. Refer to the exhibit.





An engineer must configure a SPAN session .

What is the effect of the configuration?

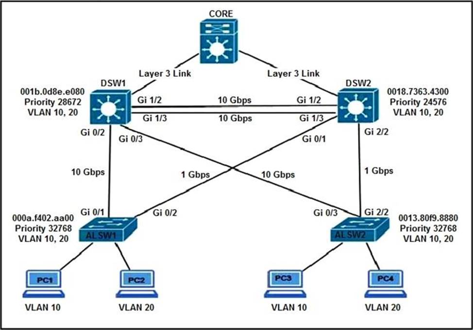
10. Refer to the exhibit.





An engineer must ensure that all traffic leaving AS 200 will choose Link 2 as an entry point.

Assuming that all BGP neighbor relationships have been formed and that the attributes have not been changed on any of the routers, which configuration accomplish task?




 

Share this post

Leave a Reply

Your email address will not be published. Required fields are marked *