Try Free HPE6-A80 Dumps Questions For Your Best Preparation

Try Free HPE6-A80 Dumps Questions For Your Best Preparation

Want to pass HPE0-A80 exam in your first try? Aruba Certified Design Expert Written Exam validates candidates’ knowledge, skills, and ability to analyze a customer’s complex, enterprise-level, wired and wireless campus, branch, and remote networking requirements, create an architectural solution design and integrate the design components. The HPE6-A80 dump ensures a 100% success rate. You can use the free HPE6-A80 practice tests to familiarize yourself with our product. 

This free HPE6-A80 practice test can now be used to assess your preparation.

Page 1 of 2

1. A retailer wants to add a wireless network to its stores to provide guest access. The store has wired POS systems which the customer will now replace with wireless systems.

The APs will he installed on the ceilings, which are about S feel (2.4 m) high.

What is one feature on the APs that can help the customer comply with PCI DSS?

2. A customer has an existing Aruba wireless solution at their campus. This solution is shown in the exhibit.

The customer now wants to enhance seamless roaming and failover across the solution.

The customer wants the least expensive solution that still meets the needs.

Which figure shows the correct changes to the solution to meet the new needs?

A)





B)





C)





D)



3. Refer to exhibit.





A customer has a building that needs a switch upgrade. The customer would like at least 20Gbps for the uplink bandwidth out of each closet. The building wiring plan is shown in Exhibit i. The customer will not consider any cabling upgrades at this point. The current proposal is shown in Exhibit 2.

Which correction must the architect make to the proposal to meet the customer requirements?

4. A network architect plans to propose a virtual Mobility Master (VMM) tor a new solution.

The solution will support up to 4.800 wireless client devices and include:

* two Virtual Mobility controllers (VMCs) in a cluster

* 180 APs

Which licenses should the architect propose?

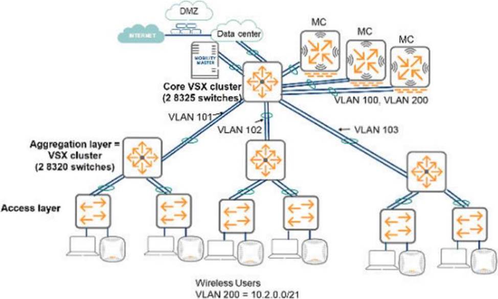
5. Refer to the exhibit.













A customer needs a wired network upgrade and has complained about performance issues. The architect collected information about traffic now on several switch ports in different locations across the network, and the results are shown in the exhibit. Each of these ports is a 1Gbps port.

What can the architect conclude?

6. A customer has an Aruba wireless network. which includes two MC 7205s and an MM at the network core. The company now wants to accommodate 50 mobile trainers These trainers travel around the world and run training events. The trainers often need to access materials in the company data center, but cannot reach materials when they are on the road.

The company wants to give the mobile workforce a secure way to reach the materials they need no matter where they are.

including in public spaces like the hotels where they often leach. The customer also requires that the solution be as cost effective as possible while meeting the requirements.

Which plan meets the needs of the mobile Trainers?

7. A company already has an Aruba wireless network.

The network currently consists of:

* oneMM-HW-1k

* two 7210 MCs in the network core

* two 721GMCsintheDMZ

* 200 AP-515S in Building 1 and Building 5

100 AP-515S each In Building 2r Building 3, and Building 4

The customer now wants to assess if it needs local Mobility controllers (MC) for any buildings:

- Building 1 is the main office building for the campus. It supports the highest number of APs. It connects to the network core without an aggregation layer.

* Building 2 is further away from the Building i. and no roaming is provided between it and the other buildings its

access layer connects to the network cone with a pair of Aruba CX 6300M aggregation switches.

* Building 3 is further away from the other buildings, it connects to the network core without an aggregation layer.

The Guest SSID traffic should be tunnelled to the DMZ controllers

’ Building 4 has its own local datacenter and Internet connection. The company would like it to be able to operate

completely autonomously if its aggregation layer loses connectivity with the core.

* Building 5 is further away from the other buildings, it connects to the network core without an aggregation layer.

This building has been assigned to a partner that would like to manage a dedicated SS1D using the shared AP infrastructure.

In which two buildings should the network architect plan local mobility controllers (MCs)? (Select two)

8. An indoor basKetbaiI stadium has 5.000 seats in two rings:

•. The stadium has a ceiling height of GO feet (18 m).

• There is a catwalk around the perimeter of the basketball court, between the court and the seating areas.

• This catwalk is 40 feet (12 m) from the floor.

• There are two scoreboards at either end of the stadium.

•. The construction of the stadium is concrete and sleet.

The customer does not want an under-seat, picoceli deployment.

Which AP model is appropriate to provide coverage in the main stadium bawl?

9. Which scenario Indicates the need for a wireless mesh?

10. A retail customer is doing a wired and a wireless refresh with Arut>a CX switches and S02.11ax APs. Currently, trey nave wireless Point of Sales (PoS) systems and would like to assure that the proposed deployment solution will comply with the Payment Card Industry (PCI) Data Security Standard (DSS) requirements.

The architect have proposed the following deployment solutions regarding PCI DSS requirements'

-IDS/IPS

-Aruba APs in hybrid mode as well as in dedicated AMs mode

-Strong authentication and encryption for wireless

-Built-in firewall and role-based access controls to segment WLAN

Which other requirements must you include in the existing deployment solution? (Select two.)


 

Share this post

Leave a Reply

Your email address will not be published. Required fields are marked *